Hi,
Standard Data Directive with BAQ based SSRS Report
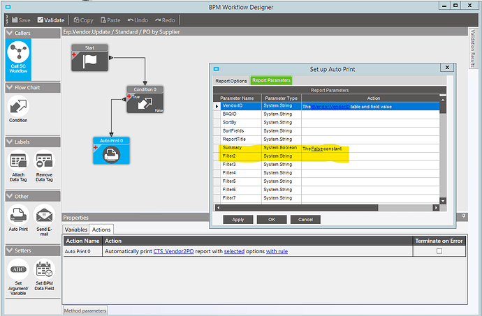
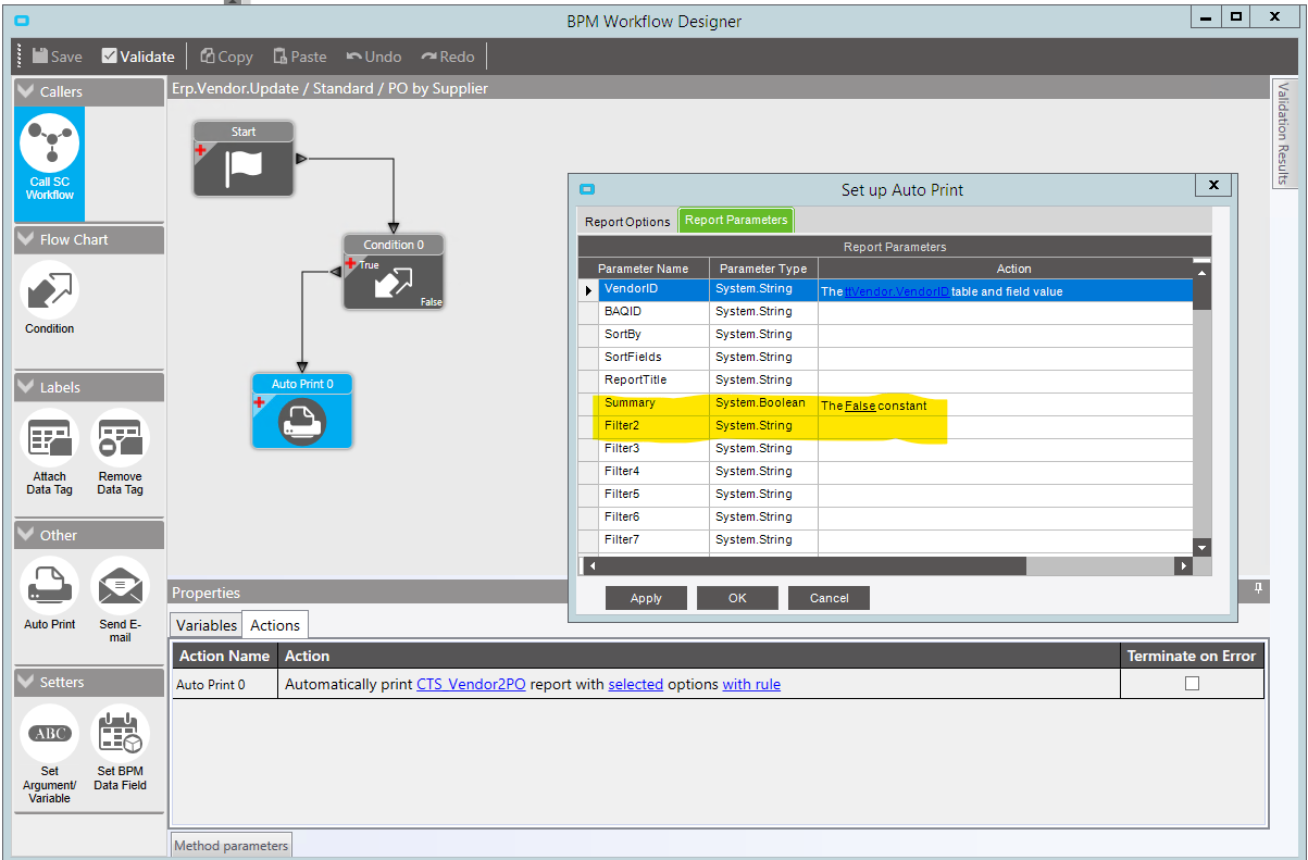
I recently wrote a BAQ Report based on the Vendor and a UD table. I would like to use a Standard Data Directive BPM to call that report and generate an email based on that unique Supplier. For some reason, the BAQ continues to run for all Suppliers. I see that Standard Data Directives allow you to specify Filters and Options. How do I get these to apply to the BAQ at time of BPM trigger? I also see that the Filter1 field is missing from the list. Could that be why my filter value isn’t getting applied?
