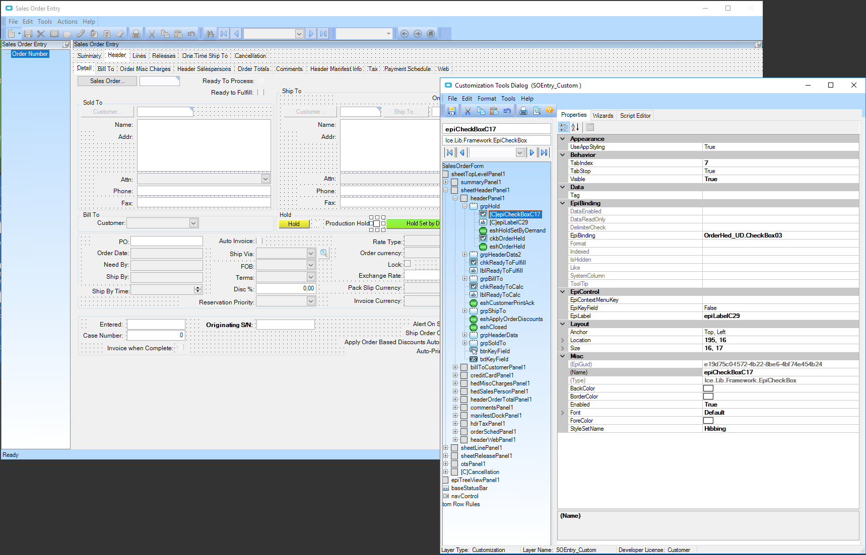
EpiCheckBox

I am trying to bind a checkbox that I added onto the Sales Order Entry screen called production hold. Not sure what I am missing here, but when I check it, it doesn’t write to the database when I query that table and field. I have not messed with CheckBoxes yet. I have it tied to OrderHed_UD.CheckBox03 right now, but like I said, it just isn’t working.

Screenshot 2024-01-23 at 8.58.56 AM

Generally, any UD Column added to a table gets a “_c” suffix.

Verify this in UD Column Maintenance.

  1. Make sure your Data Model was regenerated after you added the UD Column.
  2. Change your binding to OrderHed_UD.CheckBox03_c

Also be sure to restart your Epicor appserver and client so it can get a refreshed copy of the data model

Odd. None of my columns in OrderHed_UD have the “_c” suffix. Will the “Regenerate Data Model” fix that or do I add that manually in UD column maintenance, and then regen?

Side question on this and I am pretty sure I know the answer but this is something you should do afterhours or a time with low use right?

Ideally yes, however, I am in test so it doesn’t really matter all that much.

Thought so, I build a checkbox in text to use and since I was the only user it didn’t matter but now moving to live I need to sync things up in UD Column Maint and wanted to verify before I went and botched it.

I would definitely recommend doing any syncing after hours. I have hosed a few things up like that once and learned my lesson.

Yeah its hard for us as we run 3 shifts. There is time late night on weekends but that is a pain.

I feel you there. We have the same situation. I have to do all database things on the weekend. It is what it is.

After hours is ideal, but I leave it up to each situation. Company tables, ICE tables, plant tables, transaction tables I will never do during the day. If it was a maintenance table like Order, Job, Customer or Supplier… eh I’m on the fence. It really comes down to client access and if you can control the localized impact group for restarts.

In this case of OrderHed, if you have a small customer service team accessing order entry then doing it during the day and coordinating a time for them to restart their clients isn’t a big deal. As of 10.2.500 things go smooth in stride you just have to watch they don’t get weird client errors because of not restarting their clients. Other interfaces using OrderHed think Projected Shortages or something like that, generally won’t blow up because they have their own controlled datasets or use BAQs.

The only other thing you have to be sure to do is restart any printing or MRP only type appservers if you run different app servers for that. Those need the updated data model too. That’s not too big of a deal though, just restart all of the app servers at the same time and you’re good to go.

Each his own I’m a cowboy, but very careful, and thoughtful about when I Yippie-Kai-Yay

So I guess my next question is what am I doing wrong with this case of this checkbox? Do I just need to regen the data model and that will work?

  1. Confirm the name of your field in UD Column Maintenance
  2. Regen Data Model from Admin Console
  3. Restart all Production (testing, development, whatever environment you are working in) AppServers
  4. Restart your Epicor Client
  5. Confirm name on you checkbox EpiBinding property matches step (1)
  6. Profit

Thanks Joshua! I will try this over the weekend since I cannot reboot appservers during the week. Fingers crossed!

about the “_c” thing… if this field existed in your instance of Epicor PRIOR TO v9, those original “extra fields” did not gather the “_c” through the normal upgrade processes.

ok. That is what I was wondering because a LOT of my UD columns do not have that suffix. I will see what I can do over the weekend and update you all. Thank you so much everyone!