Is it possible to add the customer table here:
There won’t be any fields changed on the customer dataset when you do a sales order save.
So, let’s back up, what’s the end goal and what ar you trying to accomplish. Adding the customer table to that dropdown won’t do anything even if it was possible.
@josecgomez
I want to retrieve Country field stored in Country table which is linked to customer table.
The goal here is get a checkbox checked on Sales Order entry page when the country is not USA.
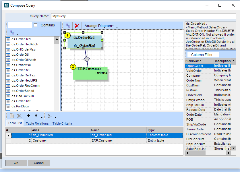
The way I thought was to link OrderHed,OrderDtl, Customer and Country tables.
For that you can use the Query Condition and write a query taht will join all those tables.
@josecgomez
Can you please tell where is that present ?
Thanks
It is one of the options in the condition widget. Number of Rows in query is <more,less> than
Yes but the Customer Number should be part of the join of the two tables so you don’t hard code it
Yes…it is. Its in the first picture.
I hard coded it just to test it out whether the box gets enabled, it doesnt.
I mean the box isn’t going to get checked unless you do something else after it. What does your whole BPM look like?
That will only set the checkbox on the Line but you are using the OrderHead to do your BAQ check.
You’ll ahve to use the OrderDtl table instead becasue the OrderHed table will likely not be populated.
Correct Epicor only does one dirty row per Update call (in most places) so you won’t have any dirty rows on the header
but if remove orderhed and replace it will orderdtl, then the relationship between orderdtl and customer cannot be established.
Yeah the ordedtl also carries the customer information.

Seems to be
I’ll check and see if this works.
It doesn’t. The BPM looks correct. right?






