I’m trying to create a BPM to refuse duplicate receipts against the same lot number.
I want it to raise a message if the lot number already exists against the part, but not if creating a new lot.
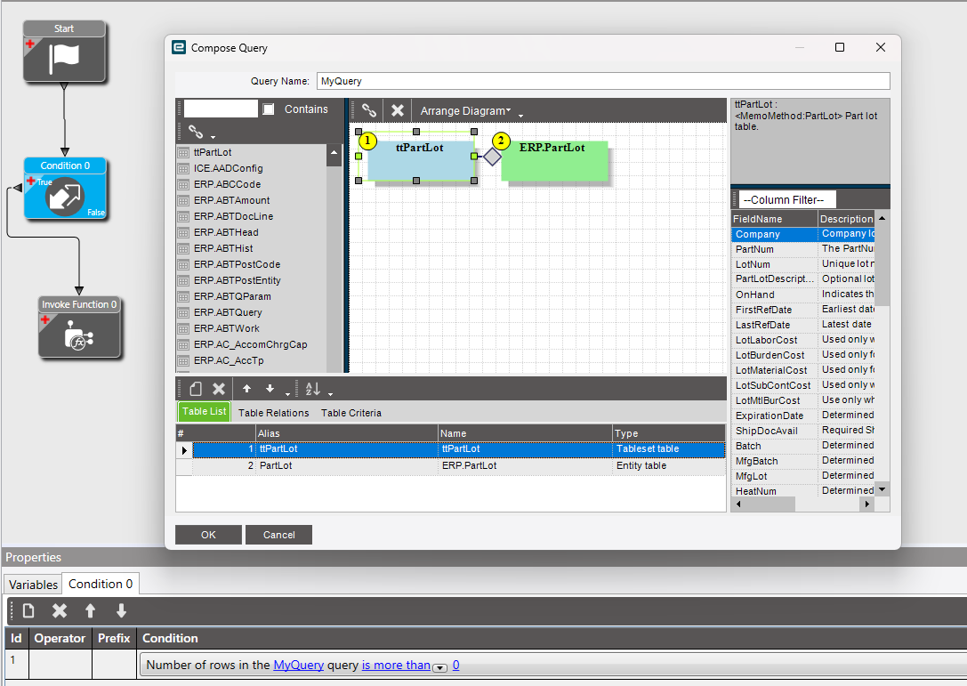
I’ve tried both data directive and method directive BPM’s to no avail. I’ve been structuring my BPM as shown below (Example is data directive then using a function to display the pop up message).
The BPM seems to fire no matter what the lot number entered is.
When amending this BPM for method directive after tracing, it allows the lot to be entered, then once saved fires the message on edit.
Can anyone help a BPM newbie out? I may be barking completely up the wrong tree which is my worry!

