Show invoice memo indcator on customer tracker

Our accounts team have asked if its possible to show the invoice memo indicator on the Invoices tab of customer tracker. They want to be able to see easily if there is a note against an invoice without opening each one

Would anyone be able to advise how I can add this please?

Others are certainly more skilled than I am, but I think your solution comprises two pieces:

  • Modify Customer Tracker to include something about a memo. This can probably be achieved via a customization or embedded Dashboard. Unfortunately, I’m not a good candidate to help you with this part of the puzzle.

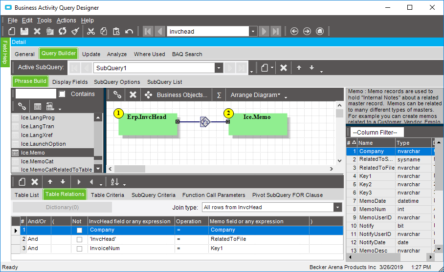
  • Determine whether a memo exists; this is done with a BAQ. Join the InvcHead to Ice.Memo per the screenshot. If the results set has at least one row for your invoice#, a memo exists.

Thanks Paul. Good idea with the BAQ. Just need to figure out how to get it on the screen!