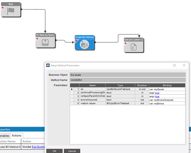
I’m trying to create a function that will update the expected unit price on a quote line. I’m trying to do this with widgets. I can’t figure out where to see why its failing. If it was custom code I could catch the exceptions and output them to a log file. I don’t know how to do this with widgets. There is nothing showing up in the event viewer on the server. I also turned on some of the logging options on the application server but there is nothing showing up in those logs either. Side note: If anybody can understand the eleventy billion application server logging options in 2022.2 and knows which ones to enable please tell me. I know its failing because the errors occurred value in the BO is returning true. Do I have to write custom code to somehow get the errors out of the error BOUpdErrorTableset or is there somewhere else to see the error?
It’s funny how writing something down can make you think of the answer. I will leave this here in case anybody else is reading it later. I was able to create a new output parameter of type BOUpdErrorTableset and map the errors there. Now the errors show when I test the function.
5 Likes
Are you calling this synchronously or Async? Async call will not display the errors on screen.
She was just trying to get them at all.
