Why doesn't Job Assembly screen show custom field values?



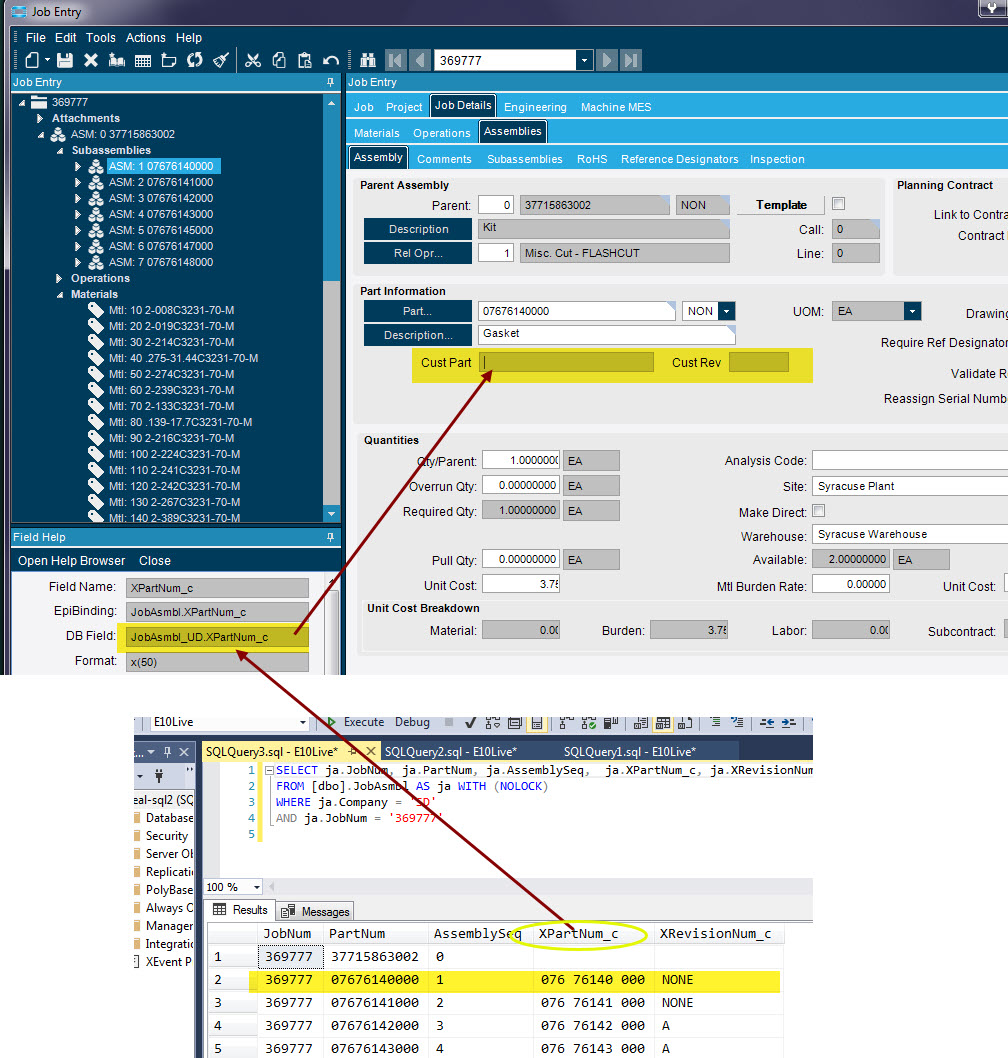
The JobMtl table custom fields show up fine, just that the JobAsmbl custom fields do not show up on screen even though they live in the database and the textboxes are bound to the correct database field.

Is there some trick to get them to appear?

Because that particular record has nothing populated? the 002 one… You are on the JobAsmbl record, looking at a Sub Assembly, which probably isn’t handled the same. Either a missing Epicor Event, or another Table (not sure, dont have anything done on JobAsmbl)

If you look at the other Sub-Assemblie fields they are actually set to
CurrAsm table. If you don’t want the parent you should be able to set your EpiBinding to CurrAsm.YourCustomField_c - the CurrAsm Table. It may just be a duplicate of JobAsmbl with the focus on the Children not the Parent aka a Different EpiDataView RowFilter.

Yes you are correct! That solved the problem. I didn’t know about CurrAsm table. Thank you.