Hello all,
I would like to create a query that shows default GL control codes (as set up in Vendor Maintenance) per vendor. I am attempting to link the EntityGL table to Vendor table to acheive this but I’m getting bad results. For example, the following shows control type and code for a specific vendor in Vendor Maintenance:
However, when I specify this vendor in my query, I get altogether different results (that appear in yellow for a reason unknown to me):
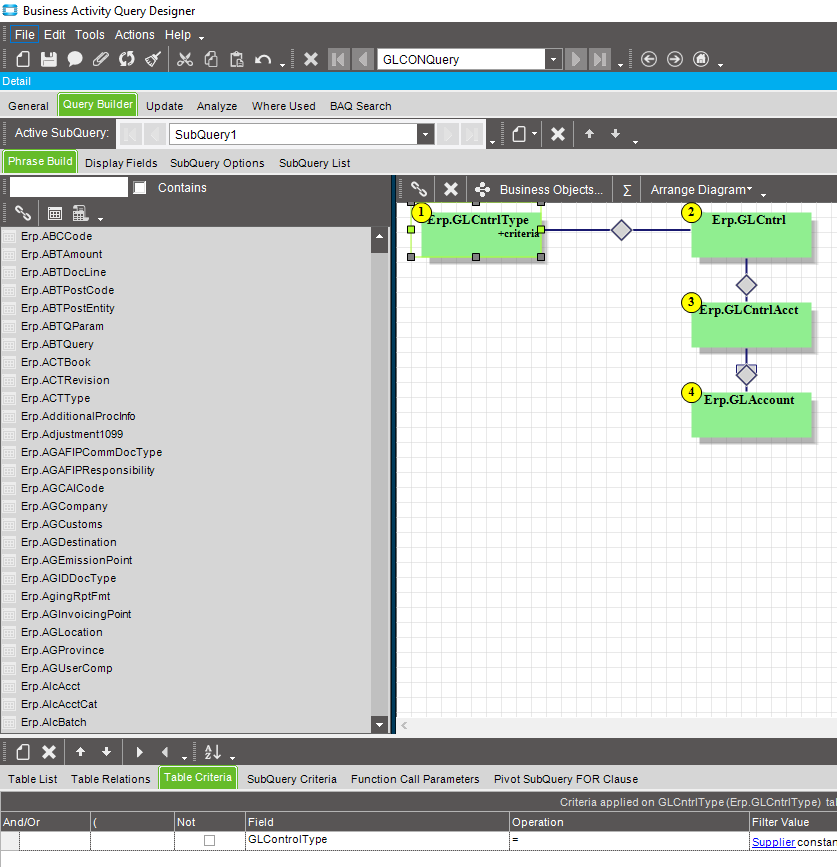
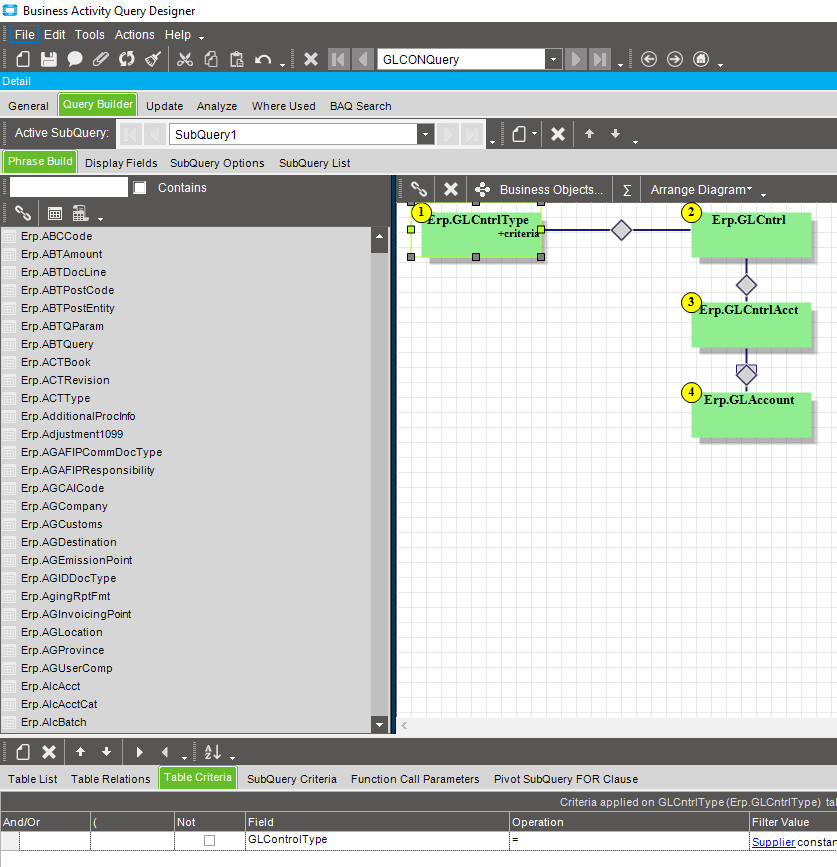
Here is my BAQ design. Any thoughts? Maybe my linkage is problematic? Key 1 is indeed vendor number so I assumed I could JOIN on that.
Thanks,
Alice



