LOL, okay. I’ll give that a shot! Thanks! ![]()
I have added the code, tested it, compiles successfully, but does not change the background color.
I inserted the messagebox.show function at the position illustrated below, but it is not firing.
private void epiTextBoxC1_TextChanged(object sender, System.EventArgs args)
{
MessageBox.Show("Text Changed");
if(defaultTextBoxBackColorIsSaved == false)
{
originalTextBoxBackColor = ((EpiTextBox)sender).BackColor;
defaultTextBoxBackColorIsSaved = true;
}
Did Row Rules not work? Just use the Wizard under Row Rules Tab and it should get you there. Simple Row Rules will also migrate to Kinetic.
Did you modify it for the correct textbox ? ![]()
epiTextBoxC1 is the correct textbox. Other than the above code, does it need to be updated elsewhere?
Did you use the event wizard to add the event handler?
If not, add this to Initialize CustomCode & DestroyCustomCode:
public void InitializeCustomCode()
{
this.epiTextBoxC1.TextChanged += new System.EventHandler(this.epiTextBoxC1_TextChanged);
}
public void DestroyCustomCode()
{
this.epiTextBoxC1.TextChanged -= new System.EventHandler(this.epiTextBoxC1_TextChanged);
}
Those two lines of code did the trick! I always forget about the initialize- and destroy- code. I’m still such a neophyte to all of the syntax and rules! However, I have learned a lot from this!
Thank you to everyone that assisted me on this thread. I genuinely appreciate it!
A long time ago, in a galaxy far, far, away… I knew nothing.
I still know nothing, but I have grey hair in my beard now.
BTW, go look into the row rules, as per @hkeric.wci .
I’ve never used them on anything other than grids, but it should work.
What a coincidence, same here! ![]()
Wish it was still just in my beard.
So…
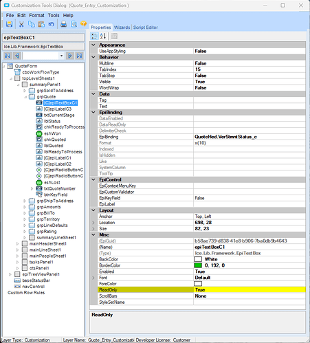
There is one more outstanding issue with this customization. Even though I have the custom {QuoteHed.VerStmntStatus_c} field set as ReadOnly (see screenshot), it is not read only and users are able to edit the field. I assume this is because the UseAppStyling is set to False??
Is there a way to force this to be readonly in code?
Yes, but I would edit the extended properties on the dataview instead and make it readonly there.
If you search for “extended properties readonly”,
you should be able to find some examples.
Thank you Kevin! I’ll have a look.

