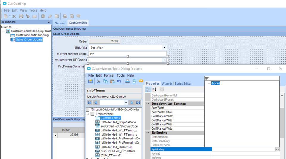
EpiBindings in Dashboard Tracker Customizations

Within the customization of a Dashboard (tracker view), is there a way to bind a combobox to a custom field (like I can in a regular form customization)?

When I created the tracker view, it put the Ship Via in a combox and populated the list with all possible values, defaulting to the current value on that sales order. However, for my UD field beneath that, it only populated the code from UDCodes, not the description and it’s not in a combobox with all possible values. That’s why I tried to create my own combobox to mimic this. I was able to get all possible values to show in the list, but I don’t see a way to default the current value from the sales order since the EpiBinding property has no available fields.

Hi Sharla,

If you want to have in a regular form customization, you have to set the Dashboard on the Menu then go into developer mode and custom it there. Then set the customization you just created in the Menu Maintenance. Hope that makes sense.

-Sang

Yeah, I thought about that way too, but was hoping that since we have the option to customize a tracker view, I could make that way work. Thanks for the reply! :slight_smile:

It’s not immediately intuitive, but you won’t use EpiBinding. Set the “IsTrackerQueryControlled” and then the query field will be visible. This is how you would create a filter for a Date Range, FYI.

1 Like