I want to select max value of Oprseq field in Joboper table. Is it possible to apply filter which would give me the desired result?
Are you trying to select the max oper sequence because you are getting too many results back?
I am getting all the operation sequences associated with that job and what I need is the largest/ending value of oper seq from the results.
Apply the Max() to the rdl query.
@jkane WHere can I apply that?
It is not in Epicor. It would be in the SSRS rdl file on the server. You cannot filter out of the box or copied out of the box RDDs. You could create your own BAQ to then create a custom report.
What is the end result that you are looking for? Knowing that would help us come up with possible solutions.
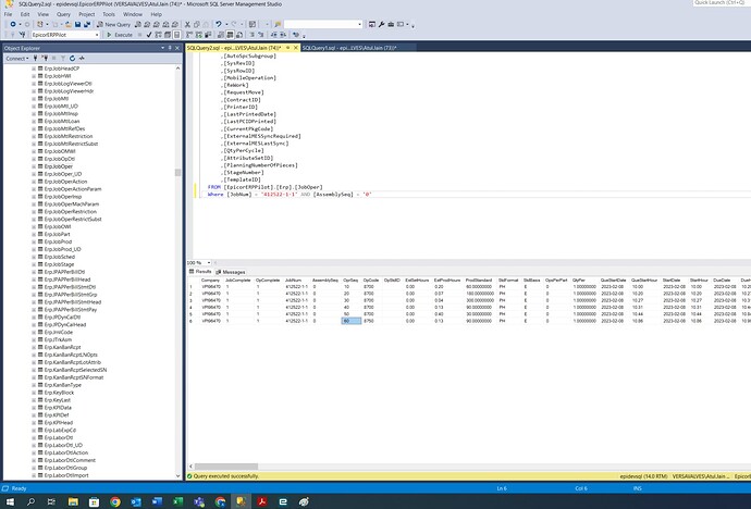
I am trying to create a bartender label, need to create a BT file. The file I am getting is below:
I only need the last result marked in red.
I think there would be a way to do that in BarTender. Unfortunately, I don’t have BarTender anymore and am currently on v8. I would have dug in more at my old job where I had them. Sorry I could not be more help.
I would look at the options in BarTender that select the records for printing, there must be a way to do it there.
@utaylor Do you have any suggestions?
Thanks
Mr. Atul: I would look at the Joins in your RDD - maybe you are getting multiple records from the joins.
Could you show the joins for the 3 relationships?
DaveO
Hi @DaveOlender
Update: I am able to achieve the result now in Bartender.
Is there a way to use Max function in Bartender?
Below are the relationships:
And this is the result I am getting:
And on the SQL server side, I need to select Max value of OprSeq which is 60 in this case, but I am getting the values of all oprseq.







