Hi,
This is what I have, where am I going wrong?
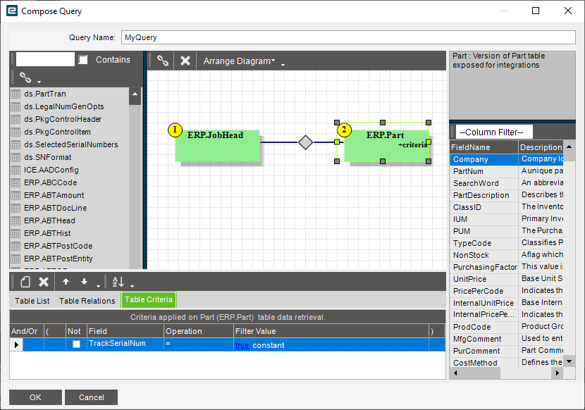
The exception is being raised if the part is serial tracked or not
You’re looking if there is any part on any job that is lot tracked. Nowhere are you limiting it to the current job or part number.
Pull your ds.PartTran into your query and match it to either jobhead on jobnum or part on partnum.



