Part UOM not seen in Database but available in Part Maintenance

Hi,
Something is confusing me. I have set Part UOM in Part Master without any problem. But i cant see that record in PartUOM Table.

Why is this happening, where is it saved? Because when i retrieve part in Part Maintenance Form i can see UOM is available. And how can i make it saved in the database? Or is it mandatory that all UOM should be ticked “Track on Hand” otherwise it wont save in the database?

Regards,

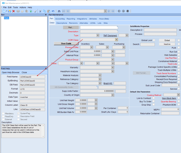
Little tip for how to find where fields are in the database. On any screen you can open the help menu and select field help. Click on the Technical Details section then click in the field you are looking for. The field help will then show you where it is saved in the database.

Below is Part entry screen showing the UOM class for the part is saved in Part.UOMClassID. Also note sometimes the DB Field is blank, that means its a calculated field and isn’t stored in the database.

Brett

Dear Brett,
Thanks for your reply. But i was referring to UOM tab where multiple UOM’s are defined.
If you can see from the screenshot below, you will see PartUOM table is the one used.

Regards,

Ah, I see.

Looking at our database there are 79 records in the table when we have over 160,000 parts. Not sure why some have a row in PartUOM table and most dont?

Brett

Exactly, That is what am looking for and why some of them are not seen in the table. Where are they saved?

The reason is, if you create quote for item that UOM is not available in PartUOM then you are likely to get UOM combination error.

Regards,

@emnzava look in the UOM Class entry screen. If a part is not checked part specific then it and any conversion factors only exist in the UOM Class. If the UOM conversion is part specific then there will be a PartUOM record for the part specific UOMs for each Part set to that class.

So if you have a UOM class that has no part specific UOM conversion there will be no PartUOM records since they are not needed.