This kind of worked -

But it doesn’t act the way I thought it was… I’m going to have to play around with that part of it
This kind of worked -

But it doesn’t act the way I thought it was… I’m going to have to play around with that part of it
LoL it will cause we are using the Contains Operator so anything that field contains will match 
I’m a little surprised the tilde works for separating them! Great, now I just need to edit the user codes and this is 99% done.
Again, thanks for all the help Jose. I definitely wouldn’t have been able to do this without you

Dear josecgomez, I have followed the same steps as mentioned above posts but one more value is coming extra in sub category marked in attached last screen shot
can you please suggest, how to resolve this isuue?
@Caleb323 your original idea of populating an EpiUltraCombo from the tilde delimited string in UserCodes can work as follows:
using System.Collections.Generic;
using System.Linq;
string SpecialLabelPrinterList = "";
// skipping over the code that pulls a tilde delimited string from UserCodes
private void CmbPrinter_BeforeDropDown(object sender, System.ComponentModel.CancelEventArgs args)
{
List<string> printerList = SpecialLabelPrinterList.Split('~').ToList();
this.CmbPrinter.DataSource = printerList;
}
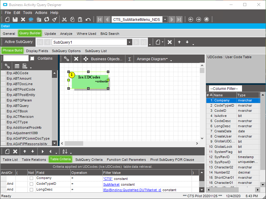
Since it looks like this topic is still relatively fresh, I will give my input. The solution I found was pretty easy and required a little less coding than some of the solutions above. I gave most of them a try before settling with the solution outlined below, so thank you all for your contributions.
Overview:
For my example, we have a UD field named DUTMarket_c and a related UD field named DUTSubMarket_c that we wanted to change our options dynamically with the selection of the Market. Instead of using an epiCombo Box, and adding C# code, I used a BAQCombo Box. This allowed me to write a BAQ querying our UDCodes and then using another field as a variable to dynamically change the list as the value of another field changed.
Steps:


I’m getting this error when using @josecgomez method.
System.Data.SqlClient.SqlException (0x80131904): Invalid column name 'CodeDesc'.
at Ice.Hosting.ServiceCaller.innerGet(MethodSpec plan, CallContext ctx, IceDataContext dataContext, Boolean isGenericOperation, String whereClause, Int32 pageSize) in C:\_Releases\ICE\ICE3.2.400.38\Source\Framework\Epicor.Ice\Hosting\ServiceCaller\ServiceCaller.cs:line 583
at Ice.Hosting.ServiceCaller.GetRows(IceDataContext dataContext, String boName, String whereClause, Int32 pageSize) in C:\_Releases\ICE\ICE3.2.400.38\Source\Framework\Epicor.Ice\Hosting\ServiceCaller\ServiceCaller.cs:line 322
at Ice.Services.Lib.BOReaderSvc.GetRowsWithPaging(String serviceNamespace, String whereClause, Int32 pageSize, String columnList) in C:\_Releases\ICE\ICE3.2.400.0\Source\Server\Services\Lib\BOReader\BOReader.cs:line 108
at Ice.Services.Lib.BOReaderSvc.GetRows(String serviceNamespace, String whereClause, String columnList) in C:\_Releases\ICE\ICE3.2.400.0\Source\Server\Services\Lib\BOReader\BOReader.cs:line 93
at Ice.Services.Lib.BOReaderSvcFacade.GetRows(String serviceNamespace, String whereClause, String columnList) in C:\_Releases\ICE\ICE3.2.400.0\Source\Server\Services\Lib\BOReader\BOReaderSvcFacade.cs:line 246
at SyncInvokeGetRows(Object , Object[] , Object[] )
at System.ServiceModel.Dispatcher.SyncMethodInvoker.Invoke(Object instance, Object[] inputs, Object[]& outputs)
at Epicor.Hosting.OperationBoundInvoker.InnerInvoke(Object instance, Func`2 func) in C:\_Releases\ICE\ICE3.2.400.38\Source\Framework\Epicor.System\Hosting\OperationBoundInvoker.cs:line 59
at Epicor.Hosting.OperationBoundInvoker.Invoke(Object instance, Func`2 func) in C:\_Releases\ICE\ICE3.2.400.38\Source\Framework\Epicor.System\Hosting\OperationBoundInvoker.cs:line 28
ClientConnectionId:d4297051-5730-4351-a015-9765910f2834
Error Number:207,State:1,Class:16
Anyone able to help?
private void cboFaultCause_BeforeDropDown(object sender, System.ComponentModel.CancelEventArgs args)
{
// ** Place Event Handling Code Here **
EpiDataView edv = oTrans.Factory("UD40");
cboFaultCause.Rows.ColumnFilters["CodeDesc"].FilterConditions.Clear();
cboFaultCause.Rows.ColumnFilters["CodeDesc"].FilterConditions.Add(Infragistics.Win.UltraWinGrid.FilterComparisionOperator.Contains,(string)edv.dataView[edv.Row]["FaultCode_c"]);
}
Nobody? Darn… I guess it’s back to the intensive head scratching…
This works for me:
In your EpiCombo cmbSubCategory > SeachFilter : CodeTypeID = ‘SalesSubCat’.