How to Make Adding a Quote Contact Mandatory

@timshuwy
Continuing the discussion from How to Make Adding a Quote Contact Mandatory:

I’m trying to create an exception so that the user has to add a Customer Contact to the quote
The following data query returns “true” regardless of whether the quote has a contact or not
It seems like I’m missing something obvious

I got my ideas from Tim’s post mentioned above

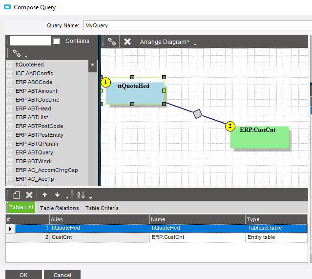
My Data BPM


Query Table List

Table Relations

Contact screen
image

I think the CustNum you are using to determine whether a contact has been entered isn’t the right one. The CustID on the QuoteHead table relates to the “Sold To” customer. I think the field you’re looking for is on the QuoteCnt table. You could try joining ttQuoteHed to QuoteCnt on QuoteNum and Company.

1 Like

@Asz0ka, Perfect, thanks for that, worked like a charm!!

1 Like

I am trying to do this same thing, but if the user does not put a contact on the quote we get stuck in an endless loop with the pop up and can’t do anything else with the quote.
I did an In-Transaction Data Directive on QuoteHed

I have my exception set as an error

When we do not add the contact, though, the message keeps coming up and we cannot add the contact.

I added another condition so it only checked for the missing contact after the “Quoted” checkbox was selected

I’m going to add another condition so it only runs in the Quote Entry screen, because for some reason mine also pops up in Order entry

image