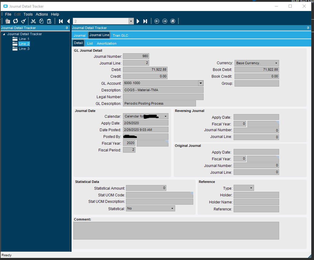
As you can see in the picture above here, we are working in Journal Detail Tracker. Our accountant brought it to my attention that the line’s are being combined into one. He is able to view all of the transactions as part of a larger report, but it’s over 500 pages and takes a lot of time. Does anyone know of a workaround for this, or any way to bring it back to showing each individual transaction for the account? Thanks!
Hi, its periodic posting so it will be summed. What are you trying to see/achieve by seeing the individual transactions? There are a few ways to slice this.
@enbw Thanks for the reply! I was informed this morning that the accountant was able to find what he was looking for in a different tab! It was under Tran GLC, then TRAN GLC list.
