Project Jobs

I’m trying to make use of Project Management to track our R&D activities. It seems like it could be a great way to keep POs, jobs, even the occasional sales order together. My main question is about jobs:

I can make a project job. But the job doesn’t have a deliverable… no demand link. Do I just issue material to it even though there is no output from the project? The output is essentially knowledge.

Building on that concept, often times materials used in a test or R&D activity are able to be re-used. Does anyone else have a good approach for dealing with this? I don’t want the materials to be removed from the job because there was a cost to purchase the item… but common sense says if the thing is still good and usable, don’t just throw it away. But then again, if I use it on another R&D activity, I have to know now to issue that material because it was already issued… just thinking out loud. Any ideas/advice?

For this same situation, we are creating a production job and reverse-linking it to the Project. According to the finance consultant we have worked with, if it deals with inventory or ends up in inventory, it can’t be a project job.

What do you produce with the job? That was part of what I was struggling with. Is it a non-inventory type part?

We have several things: Internal and Sellable Tools, Engineering documentation/labor hours, prototype parts, First Articles, and fixed assets.

Each one being a part number that is mapped to an appropriate GL account? That seems reasonable.

I did this on a whim for R&D a couple years ago. It worked well.

Here is what I wrote internally. Part classes, etc., are ours, of course. There must be something special about the part class we used also…

========================

In short, I believe the setup should be as such:

  • Part number and description is whatever you want
  • Part Class is Exp - Research & Development (code is XRAD)
  • Product Group is Research & Development (code is R&D)
  • Std. cost can be anything; it’s irrelevant to this process, but I would like it to be $0.01, personally. I think zero might be just fine, though.
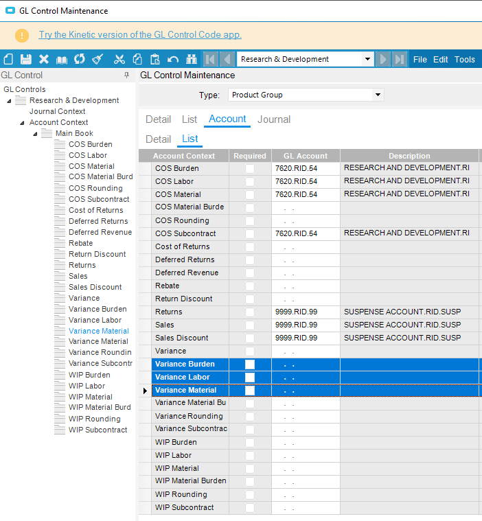
  • The GL Code shown below needs 7620.RID.54 populated into the blue rows (Variance Burden/Labor/Material)

For a technical explanation, see the last picture. I mapped out the debits and credits that happen in the process.

image