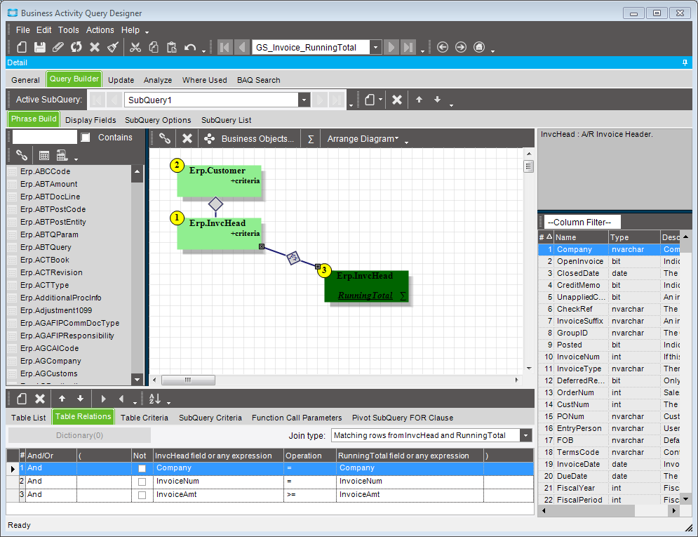
Running Total BAQ

I am trying to get a running total of a column in the Invoice Head. I have tried to mimic several examples on here and I am just not getting a column to total. I want it to total for each customer’s open invoices.




GS_Invoice_RunningTotal.baq (20.2 KB)

Here’s one example.

They are called windowing functions.
You can do a sum over partition with an order by and it will give you a running total. No need for a sub query or group by. There are More examples here of you keep searching.

I can do a sum over partition in a BAQ? Where is that?

Just type it in. BAQs will accept most SQL functions whether they show up in the menu or not.

1 Like