BAQ Query Joining Tables

I am having one heck of a time joining multiple tables and doing Criteria filters within tables I am joining.

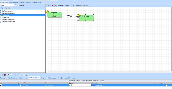
This is the query created within BAQ Designer. I want to filter “RevisionNum” but this will not filter anything.
image

However, if I take the same query and put my filter in my “Where” clause like the following in SQL Server Management, it works fine. How do I get the filter to be within the “Where” clause?
image

What are you setting the Parameter to?

Plus try and use the SubQuery Criteria instead of Table Criteria.

select 
	[PartRev].[Company] as [PartRev_Company],
	[PartRev].[PartNum] as [PartRev_PartNum],
	[PartRev].[RevisionNum] as [PartRev_RevisionNum]
    from Erp.Part as Part1
inner join Erp.PartRev as PartRev on 
	Part1.Company = PartRev.Company
And
	Part1.PartNum = PartRev.PartNum

 where PartRev.RevisionNum like @REv

Thank you. That was it.

Is there a way to set my “LIKE” to have the percent sign without me having to put it in there?

you can mark the above as the solution.

If this is a parameter you are passing in from a form then yes, if it is just from the BAQ/Dashboard. I don’t think so…

Check out this page. Shows that the LIKE operator does more that just wildcard searches.