Anyone able to give direction on what requirements are needed to connect to UD39 from Configurator to change operation times? (Any required using clauses/sample linq query would be wonderful!) Thanks in advance.
So, is there any way to access these using LINQ queries within the Epicor framework and not using System.Data.SqlClient.SqlCommand ?
Hi Clint,
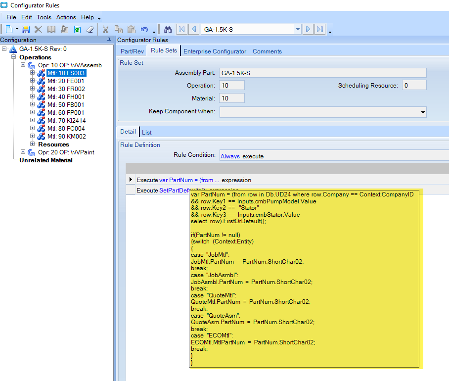
I do not change operation times in our configurator, but I do replace the PartNum with a looked up value from UD24. See screenshot below for our LINQ statement. I imagine you can use this as a start to get what you need too from your UD. I must give Kudos to JKinneman who very kindly helped me get my brain around how to use and build a configurator!
Nancy
2 Likes
Perfect! Thank you for sharing I just finished rewriting from SqlCommand version.
1 Like
Perfect! Thank you for sharing I just finished rewriting from SqlCommand version.
Great ~ you’re welcome Clint!
