Add BAQ to existing RDL

Continuing the discussion from Custom SSRS report with Custom SSRS SubReport:

Hi Alan,

I’ve honestly have never been able to add a BAQ to an existing RDD. It may be possible and others know how to do it but the Add BAQ option is always disabled.

What “user name” are you looking to put on the report? What’s the business problem?

The current logged on user who is printing the report
I have a MOD related customer who is Insisting we show the name of the User who has printed and released the report.
Epicor are not Consistent with the fields on reports as on the same Job menu you can print a Job Traveller or a Production Detail report that has user name on its std version.
I hope perhaps some-one else can help.

OK, there may be another option here.

If it were me, I would try to add the user name to one of the report parameter fields like TaskNote, and then grab it from SSRS.

Not tested but this should get you going:

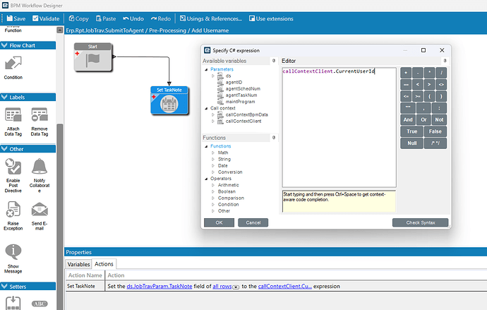
Create a pre-process Method Directive on Erp.RptjobTrav.SubmitToAgent. This would set the TaskNote (User Description on the screen) to the current user:

In your SSRS, add TaskNote to the RptParameter table:
image

Add it to your field for the RptParameter Dataset

Finally, add the field to your report. I chose TaskNote because it was easy, but users must be aware it will be overwritten. Anyway, it might give you a path forward. When you look at the System Monitor, you should see the submitting username in the User Description (TaskNote) field in the History tab if the BPM is firing properly.

Hope that helps!

Mark W.

5 Likes