@prakash
Hi, i have attempted the SO>PO>SO automation.
I believe i have to call POSugg.GetNewSugPODtl and fill that will details from the OrderHed, OrderLine & OrderRel. Then I would run POSugg.Generate which would then generate the New Po Suggestion?
If i am on the right lines i seem to be running into an error on the Order Header. Error message underneath.

System Information
==================
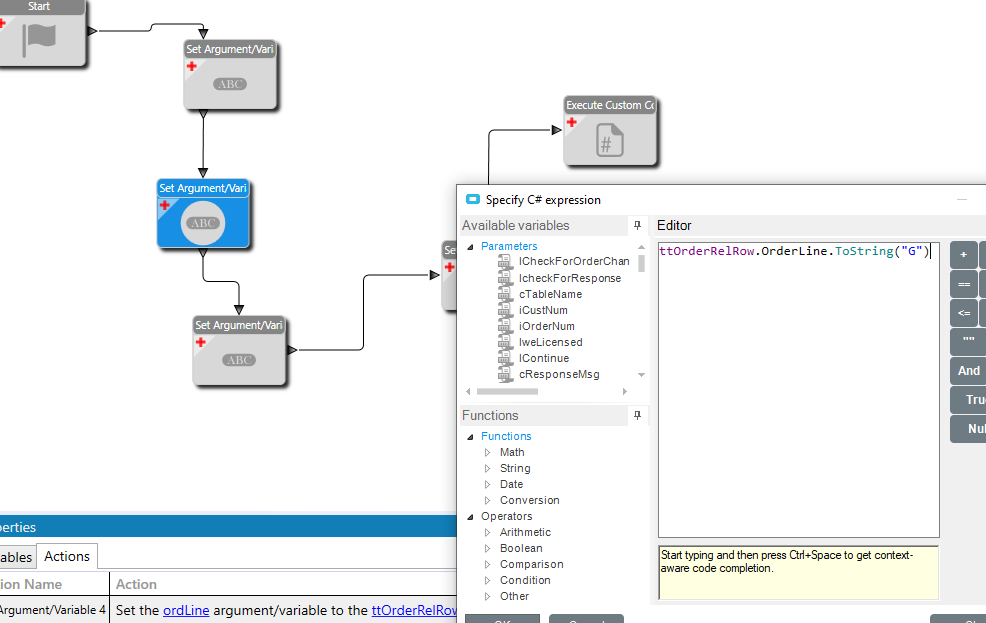
AppServer Connection: ServerName
Form Name: Sales Order Entry
Customization Name: CustomisationName
Menu ID: CRGO3500
Software Version: 10.2.700.12
============
Business Layer Exception
Cannot create Suggstions with this object
Exception caught in: Epicor.ServiceModel
Error Detail
============
##!Correlation ID:##! 767f91be-9141-4177-bae0-008f64b04b5c
##!Description:##! Cannot create Suggstions with this object
##!Program:##! Erp.Services.BO.POSugg.dll
##!Method:##! SugPoDtlBeforeGetNew
##!Line Number:##! 4334
##!Column Number:##! 13
##!Table:##! SugPoDtl
Client Stack Trace
==================
at Epicor.ServiceModel.Channels.ImplBase`1.ShouldRethrowNonRetryableException(Exception ex, DataSet[] dataSets)
at Erp.Proxy.BO.SalesOrderImpl.MasterUpdate(Boolean lCheckForOrderChangedMsg, Boolean lcheckForResponse, String cTableName, Int32 iCustNum, Int32 iOrderNum, Boolean lweLicensed, Boolean& lContinue, String& cResponseMsg, String& cCreditShipAction, String& cDisplayMsg, String& cCompliantMsg, String& cResponseMsgOrdRel, String& cAgingMessage, SalesOrderDataSet ds)
at Erp.Adapters.SalesOrderAdapter.MasterUpdate(Boolean lCheckForOrderChangedMsg, Boolean lcheckForResponse, String cTableName, Int32 iCustNum, Int32 iOrderNum, Boolean lweLicensed, Boolean& lContinue, String& cResponseMsg, String& cCreditShipAction, String& cDisplayMsg, String& cCompliantMsg, String& cResponseMsgOrdRel, String& cAgingMessage)
at Erp.UI.App.SalesOrderEntry.Transaction.Update()