Customer and ShipTo BPM

Im working on a BPM where the customer group needs to be a value and a ud field value on the customer ship to table cannot be blank. if I run the bpm with one or the other criteria it works. But cant seem to get the bpm to follow the true side of the condition to fire the required message. I did message box on both sides and it show the group code is blank. and automatically fails. Not sure if can do it this way or not. Any Suggestions. Let me know if this is confusing.

Thanks Devin
10.2.300.9

So in my tracing I have noticed that I make a change to the shipto it does not care what is in the customer group or I cant get it to care as the group code is always blank. I have even tried to a query tool to make the processs query the customer table and ttshipto table and still does not trigger.

When a new customer is created, a single ShipTo record is also created. The ShipToNum of this record is null. Changes to the Customer record will be reflected in the this ShipTo record.

Adding a ShipTo in Customer entry will create another ShipTo record, but this one will have a non-null ShipToNum. The ShipTo tab in Customer entry will always show one less record than actually exists for this customer.

image

While a Query of the ShipTo table for this Customer shows:

image

So there is one ShipTo Record that gets updated with changes to the Customer record. The record where

ShipTo.CustomerNum = CustomerNum AND ShipTo.ShipToNum = ''

Don’t get fooled by the Customer.ShipToNum field. It is used to determine which ShipTo is to be used as the Primary shipto for the customer.

1 Like

here is my bpm


here is my Query
here is my joins in the query
this always keeps going to false side

Remove table relationship between ttShipTo.ShipToNum and Customer.ShipToNum

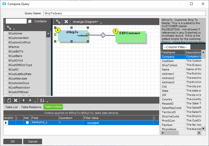
Another thing … you have a UD field SentryInd_c.

How are you setting that UD field on the ShipTo record with the null ShipToNum?

This “base” ShipTo record doesn’t show in the ShipTo sheet on the Customer Entry form.

we are not setting the blank ship to num

The ttShipTo.ShipToNum = Customer.ShipToNum table relationship in the Conditions query, means it will only check one of the ShipTo’s. And most likely the one with the “null” ShipToNum (unles you set one of the others as the Primary ShipTo)

is there a way to return the value of the current ship to im working with.

The ttShipTo should have only the record of the ShipTo that you’re working on. To test, insert a table query into one of your display message widgets, and set it to show the ttShipTo.ShipToNum of the record being updated.

EDIT

Also, I’ think the ShipToNum may be one of the parameters in the BPM

so this is how I got it to work. Screen shot coming.



Thanks for you help.